一、业务概述
市场主体终止经营活动退出市场前,须先向主管税务机关进行清税申报,办理税务注销。税务注销办理分为简易注销和普通注销流程(包含即办注销、一般注销)。
二、办理流程
简易注销:系统自动办结;
普通注销(即办注销):即时办结;
普通注销(一般注销):小规模纳税人5个工作日;一般纳税人10个工作日内办结。
三、前置条件
纳税人在清税申报前或申报清税期间应对相关税费进行申报、结清税款。对税控设备及资格、相关协议、纳税人存在未注销的扣缴登记信息等进行注销或终止。
具有企业所得税税种认定的纳税人,在清税申报前完成企业所得税清算报备。
四、功能路径
1.【我要办税】—【综合信息报告】—【状态信息报告】—【清税申报(税务注销办理)】。
2.通过消息提醒提供的链接跳转进入。
3.通过首页搜索栏输入关键字查找。
五、操作步骤
第一步
登录新电子税务局,点击【我要办税】—【综合信息报告】—【状态信息报告】—【清税申报(税务注销办理)】功能菜单。
第二步
跳转至清税申报(税务注销办理)界面,展示注销原因。
(1)非跨区财产税主体登记纳税人,展示所有注销原因。

(2)跨区财产税主体登记纳税人,则仅展示跨区财产税主体可适用的注销原因。
注销原因展示:

第三步
(1)注销原因为【01依法解散】、【06境外企业在中国境内承包建筑、安装、装配、勘探工程和提供劳务,项目完工】、【07非境内注册居民企业经税务总局确认终止居民身份】、【09被工商行政管理机关吊销营业执照】、【11被其他机关予以撤销登记】、【99其他注销原因】时。点击【预检】。

(2)注销原因为【02依法合并】、【03依法分立】时。弹出合并分立报告业务办理提醒:“您选择的注销原因为:依法合并。请先办理合并分立报告业务。”,点击【合并分立报告】系统跳转至合并分立报告功能界面进行业务办理(具体操作请查看《合并分立报告》操作手册)。点击【取消】返回功能界面。

(3)注销原因为【10有关机关批准或者宣告终止】。
1)展示信息填写界面。

2)录入相应信息,点击【预检】。

第四步
预检时不同满足条件对应不同的业务办理场景。
(1)即办注销通过时(满足即办资格及即办条件,且不存在未办结事项时)。
1)系统提示“尊敬的纳税人:您符合税务即办注销条件,确认是否注销!”,点击【确定】。

2)系统提示“尊敬的纳税人,清税申报业务已办理成功,点击查看《清税证明》。”,点击【《清税证明》】进行下载。

3)系统跳转至清税证明界面,点击【下载】进行清税证明下载。

(2)即办注销不通过时。
1)符合即办注销资格及条件,但存在未办结事项,且未办结事项存在非提示类事项时。弹出未结事项告知界面,系统提示“您存在以下未办结事项:您可选择办理未结事项,办理完结后点击刷新,继续进行清税申报。”,展示未结事项以及对应办理链接按钮。

①直接通过办理方式链接按钮办理未办结事项。
点击未结事项对应的办理方式按钮,系统跳转到未办结的业务功能,完成未结事项办理后,重新进入“清税申报(税务注销办理)”功能,完成清税流程操作。

②暂不办理,优先签署承诺书。
a.点击【签署承诺书】。

b.系统跳转即办《清税证明》承诺书界面,点击【去认证】。

c.弹出二维码认证窗口,系统提示“选择承诺制需要法定代表人进行实名认证”,使用“电子税务局app”进行扫码认证,点击【确定】。

d.点击【下载】 下载“即办《清税证明》承诺书”,点击【确定】。

e.系统提示“尊敬的纳税人,您申请的清税申报已办理成功,点击查看《清税证明》,并在承诺期限内完成未结事项办理。”, 点击【《清税证明》】可下载清税证明,点击【返回首页】可返回电子税务局首页。

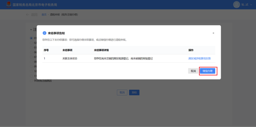
2)符合即办注销资格及条件,但存在未办结事项,且未办结事项都为提示类事项时。
①系统弹出未结事项告知界面,系统提示“您存在以下未办结事项:您可选择办理未结事项,办理完结后点击刷新,继续进行清税申报。”,展示未结事项以及对应办理链接按钮,点击【继续办理】。

②系统提示“尊敬的纳税人:您符合税务即办注销条件,确认是否注销!”,点击【确认】。

③跳转至办理成功界面,提示“尊敬的纳税人,清税申报业务已办理成功,点击查看《清税证明》。”,点击【《清税证明》】。

④跳转至清税证明界面,点击【下载】进行清税证明下载。

(3)一般注销通过时。
1)系统提示“尊敬的纳税人:您符合税务注销申请条件,确认是否提交申请!”,点击【确定】。

2)跳转至提交成功界面,提示“您发起的清税申报申请已提交,税务机关将在5日内受理,如有疑问可通过征纳互动或拨打12366、主管税务机关电话等进行咨询。进度查询:我要查询-办税进度及结果信息查询”,点击【返回首页】返回电子税务局首页。

(4)一般注销不通过。
1)存在未办结事项,且未办结事项存在非提示类事项时。
①弹出未结事项告知界面,系统提示“您存在以下未办结事项:您可选择办理未结事项,办理完结后点击刷新,继续进行清税申报。”,展示未结事项以及对应办理链接按钮。点击未结事项对应的办理方式按钮进行办结,完成未结事项办理后,重新进入“清税申报(税务注销办理)”功能。

②系统提示“尊敬的纳税人:您符合税务注销申请条件,确认是否提交申请!”,点击【确认】。

③跳转至提交成功界面,提示“尊敬的纳税人,您的清税申报申请已提交,税务机关将在5日内受理,如有疑问可通过征纳互动或拨打12366、主管税务机关电话等进行咨询。进度查询:我要查询-办税进度及结果信息查询”,点击【返回首页】返回电子税务局首页。

2)存在未办结事项,且未办结事项都为提示类事项。
①弹出未结事项告知界面,系统提示“您存在以下未办结事项:您可选择办理未结事项,办理完结后点击刷新,继续进行清税申报。”,展示未结事项以及对应办理链接按钮,点击【继续办理】。

②系统提示“尊敬的纳税人:您符合税务注销申请条件,确认是否提交申请!”,点击【确定】。

③跳转至提交成功界面,提示“尊敬的纳税人,您的清税申报申请已提交,税务机关将在5日内受理,如有疑问可通过征纳互动或拨打12366、主管税务机关电话等进行咨询。进度查询:我要查询-办税进度及结果信息查询”,点击【返回首页】返回电子税务局首页。

六、报送资料
无。
七、注意事项
1.一般注销中,当纳税人向税务主管机关申报清税时,税务机关将根据清税申报是否存在风险疑点,中止办结时限,并进一步核实纳税人完税情况。
2.纳税人采用承诺注销打印清税证明后,未办结事项可以通过登录电子税务局进入该功能“未结事项告知”办理。
八、常见问题
1
问:如果已注销或已提交注销申请进入功能会有提示吗?
答:办理不同业务后再进入会有相应提示:
(1)已注销:您已注销,如需下载打印《清税证明》,可通过【我的查询】功能下载。
(2)已提交注销申请:您提交的注销申请已受理,预计5日可收到审核结果,请耐心等待,您可通过电子税局查询模块进行查询。

